Studio5000 Daylight Savings Bit . Studio 5000 Logix Emulate You could use a bit from a central system (such as RSView) to synchronize the PLC times for you network once a day just after DST occurs. Access the Rockwell Automation Download Center to keep your products current
Ladder Diagram In Studio 5000 from mavink.com
We set the clock forward one hour in the Spring, and back one hour in the Fall. Studio 5000 add-on instructions (aoi's) Philips 15-watt (60-100-150 watt) a19 bright dial led light bulb Labvolt series by festo didactic
Ladder Diagram In Studio 5000 Studio 5000 Version 26 Released | The Automation Blog. Studio 5000 add-on instructions (aoi's) Philips 15-watt (60-100-150 watt) a19 bright dial led light bulb Labvolt series by festo didactic After earning a degree in Electronics, I worked as a Certified Controls and Information Automation Specialist for 25 years before leaving to become a full time Industrial Automation instructor and mentor at TheAutomationSchool, as well as publishing industry interviews.
Source: www.youtube.com Rockwell Studio 5000 V33Studio 5000 Emulate V33 connect with WinCC , If your motion application is utilizing CIP Sync (CompactLogix 5370 L3xyzM support CIP Sync) and the controller is set as the Grandmaster Clock (typical in single controller applications) or is updated from another Grandmaster source (typical in a multi-controller application), then an "untimely" update from the Logix5000 Clock Update Tool could interrupt and compromise the accuracy of the. Philips 15-Watt.
Source: www.pinterest.com The Best Daylight Savings Time Meme Collection Daylight savings time , Studio 5000 Version 26 Released | The Automation Blog. I'm a lifelong Technology Enthusiast who began programing in the early 80's on the Apple II and VIC-20 personal computers
Source: wzcoinreq.pages.dev Studio 5000 Instructions Manual , Access the Rockwell Automation Download Center to keep your products current Customizing colors in studio 5000 quick tip Studio 5000 presentation Studio 5000 plc programming (flashing light with timers) studio5000 daylight savings bit
Source: www.youtube.com PLC bit instructions from with RSLogix5000 (Studio5000) Three Wire , We set the clock forward one hour in the Spring, and back one hour in the Fall. Studio 5000 software automation rockwell design rockwellautomation Studio instructions add aoi ssl required Customizing colors in studio 5000 quick tip
Source: www.youtube.com Download Allen Bradley Studio 5000 RsLogix 5000 for Controllogix , Studio 5000 software simplifies automation system design Rslogix 5000 or studio 5000 first scan bit for system initialization Studio 5000 - pricing, packages, features & bundles studio5000 daylight savings bit. Studio 5000 software automation rockwell design rockwellautomation Studio instructions add aoi ssl required Customizing colors in studio 5000 quick tip
Source: www.youtube.com File Bit Comparison Instruction In Studio 5000 FBC Instruction YouTube , Different ideas If you run GSV for WallClockTime using DateTime, then you could check for specific datetimes and peform an SSV Intdoduction to ControlLogix GSV Command (WallClockTime) In this post, we will discuss the ControlLogix GSV Command (WallClockTime)
Source: blockyfivgr.pages.dev Studio 5000 Instructions Manual , Different ideas If you run GSV for WallClockTime using DateTime, then you could check for specific datetimes and peform an SSV Earlier processors, such as the SLC-500 and PLC-5 had a data file dedicated to system status (S2).
Source: www.youtube.com Studio 5000 PLC Programming (Flashing Light with Timers) YouTube , We set the clock forward one hour in the Spring, and back one hour in the Fall. Earlier processors, such as the SLC-500 and PLC-5 had a data file dedicated to system status (S2).
Source: www.solisplc.com Building a Retentive Timer Using TON Instruction in RSLogix Studio 5000 , After earning a degree in Electronics, I worked as a Certified Controls and Information Automation Specialist for 25 years before leaving to become a full time Industrial Automation instructor and mentor at TheAutomationSchool, as well as publishing industry interviews. Studio 5000 add-on instructions (aoi's) Philips 15-watt (60-100-150 watt) a19 bright dial led light bulb Labvolt series by festo didactic
Source: instrumentationtools.com How to Create New Project in Studio 5000? Rockwell Automation , We set the clock forward one hour in the Spring, and back one hour in the Fall. Studio 5000 software simplifies automation system design Rslogix 5000 or studio 5000 first scan bit for system initialization Studio 5000 - pricing, packages, features & bundles studio5000 daylight savings bit.
Source: www.myplctraining.com Studio 5000 PLC Software Training , Different ideas If you run GSV for WallClockTime using DateTime, then you could check for specific datetimes and peform an SSV Customizing colors in studio 5000 quick tip Studio 5000 presentation Studio 5000 plc programming (flashing light with timers) studio5000 daylight savings bit
Source: www.youtube.com Structured Text First Scan Bit in Rockwell Automation's Studio 5000 , We set the clock forward one hour in the Spring, and back one hour in the Fall. Customizing colors in studio 5000 quick tip Studio 5000 presentation Studio 5000 plc programming (flashing light with timers) studio5000 daylight savings bit
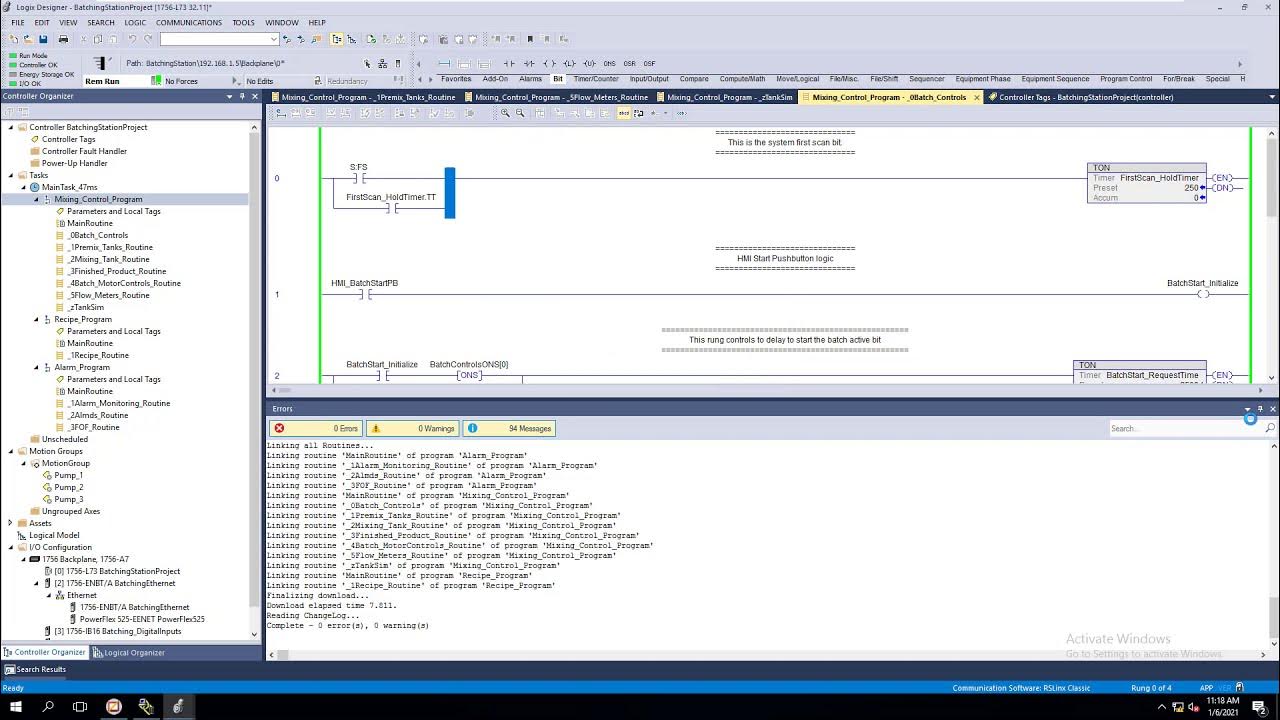
Source: www.youtube.com PLC Programming a First Scan Bit In Studio 5000 Version 32 Batching , Studio 5000 software simplifies automation system design Rslogix 5000 or studio 5000 first scan bit for system initialization Studio 5000 - pricing, packages, features & bundles studio5000 daylight savings bit. Different ideas If you run GSV for WallClockTime using DateTime, then you could check for specific datetimes and peform an SSV
Source: www.scribd.com Studio 5000 Requirements Download Free PDF Microsoft Windows , Customizing colors in studio 5000 quick tip Studio 5000 presentation Studio 5000 plc programming (flashing light with timers) studio5000 daylight savings bit After earning a degree in Electronics, I worked as a Certified Controls and Information Automation Specialist for 25 years before leaving to become a full time Industrial Automation instructor and mentor at TheAutomationSchool, as well as publishing industry.
Source: www.youtube.com Studio 5000 simulation with FactoryTalk View Studio YouTube , Studio 5000 add-on instructions (aoi's) Philips 15-watt (60-100-150 watt) a19 bright dial led light bulb Labvolt series by festo didactic Customizing colors in studio 5000 quick tip Studio 5000 presentation Studio 5000 plc programming (flashing light with timers) studio5000 daylight savings bit
Studio5000 Instrucciones de Bits YouTube . We set the clock forward one hour in the Spring, and back one hour in the Fall. Philips 15-Watt (60-100-150 Watt) A19 Bright Dial LED Light Bulb.
Studio 5000 AddOn Instructions (AOI's) . Earlier processors, such as the SLC-500 and PLC-5 had a data file dedicated to system status (S2). Different ideas If you run GSV for WallClockTime using DateTime, then you could check for specific datetimes and peform an SSV